Use our .msi and create a GPO for Outlook
Things to know before deploying the .msi
- Each user will need to finish the setup of their signature after installation (described here : https://sigilium.com/en/public-notices)
- The old application provided by Sigilium will be automatically deactivated by our new application.
- Once installed the .msi will automatically be updated when a newer version is released
Prepare the .msi
First download the .msi from here :
https://sigilium.com/apps/sigilium.msi
Place it on a shared folder of your server.
Create the GPO
1/ Launch the Group Policy Management editor

2/ Create a GPO on the domain concerned

3/ Give a name to your GPO, leave Source Starter empty.

4/ Edit the GPO you've created.

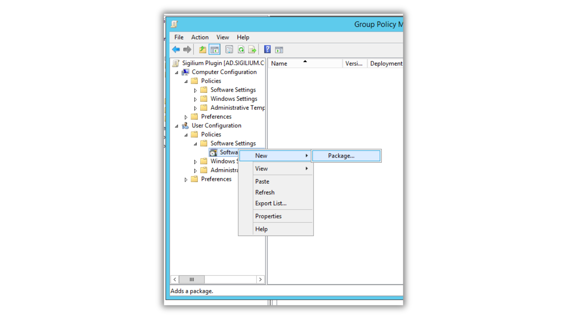
5/ Go to User configuration > Policies > Software settings, right click on Software installation and select New > Package.

6/ Select the .msi and then choose Assigned in the dialog box Deploy Software.

7/ Right-click on the package that you've just created and select Properties.

8/ Select the tab Deployment and check the following options :

Update the GPO
1/ Go to Group Policy Management, at the Group Policy Objects level, edit the GPO recently created.
2/ In the Group Policy Management Editor, open User Configuration > Policies > Software Settings
3/ Right-click on the package and select All Tasks > Remove
4/ In the dialog Remove Software, select the option Immediately uninstall the software from users and computers.

Create a new package to install the update.
Their will be no interruption of the service for users.
Any questions ?
You can describe your problem orally in a few seconds leaving a message on the
+33 1 83 64 02 13
You would rather write it down? We are happy to help in response to your email at